• Townie
    AI
  • Blog
  • Docs
  • Pricing
  • We’re hiring!
Log inSign up
roop

roop

eventsCalendar

Extract calendar events from webpages
Public
Like
eventsCalendar
Home
Code
8
lib
3
.vtignore
AGENTS.md
README.md
deno.json
H
logs.tsx
migration.ts
H
server.ts
Branches
1
Pull requests
Remixes
History
Environment variables
4
Val Town is a collaborative website to build and scale JavaScript apps.
Deploy APIs, crons, & store data – all from the browser, and deployed in milliseconds.
Sign up now
Code
/
README.md
Code
/
README.md
Search
9/12/2025
Viewing readonly version of main branch: v370
View latest version
README.md

eventsCalendar

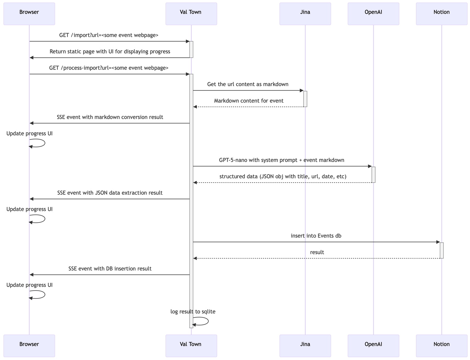
For a while I have been using a personal Notion db to track interesting art/music/etc events that are upcoming in NYC.

I grew tired of manually entering the time/place/other info into Notion. So I made this Val to serve as the backend for a bookmarklet — now I have one-click ability to munge an arbitrary event webpage → structured data → Notion db.

seq8.png

(source)

FeaturesVersion controlCode intelligenceCLI
Use cases
TeamsAI agentsSlackGTM
DocsShowcaseTemplatesNewestTrendingAPI examplesNPM packages
PricingNewsletterBlogAboutCareers
We’re hiring!
Brandhi@val.townStatus
X (Twitter)
Discord community
GitHub discussions
YouTube channel
Bluesky
Open Source Pledge
Terms of usePrivacy policyAbuse contact
© 2025 Val Town, Inc.